1. 프로젝트 생성
1-1. 사전 준비물
- Java 11 설치
- IDE: IntelliJ 또는 Eclipse 설치
1-2. 스트링 부트 스타터 사이트 : 스프링 프로젝트 생성
1-3. 프로젝트 선택
- Project: Gradle Project
- Spring Boot: 2.6.x
- Language: Java
- Packaging: Jar
- Java: 11
- Group : 그룹명 hello
- Artifact : 빌드명 core
- Project Metadata
- groupId: hello
- artifactId: core
- Generate 파일 생성
- IntelliJ import - build.gradle 파일 선택
도메인 설계
1-1. 회원 도메인 설계

- 인터페이스 : 회원 서비스, 회원 저장소
- MemberService, MemberRepository
- 구현
- MemberService → MemberServiceImpl
- MemberRepository
- MemoryMemberRepository : 메모리 회원 저장소
- DbMemberRepository : DB 회원 저장소
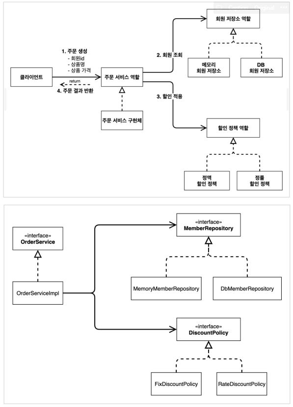
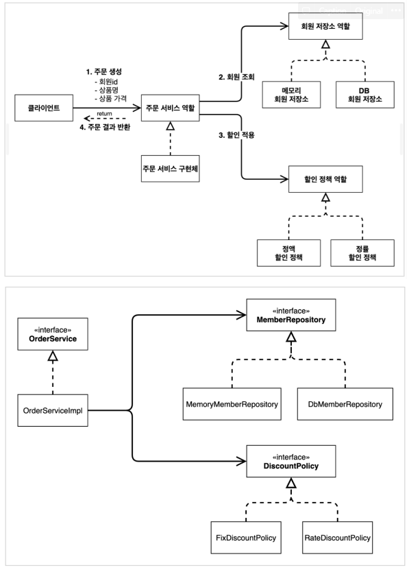
1-2. 주문과 할인 도메인 설계


- 인터페이스 : 주문 서비스, 할인 정책, 회원 저장소
- OrderService, DiscountDolicy
- 구현
- OrderService → OrderServiceImpl
- DiscountDolicy
- FixDiscountDolicy
- RatecountDolicy
'공부 > Spring' 카테고리의 다른 글
| [Spring] DB연동 없이 DB테스트 수행하기 (0) | 2022.04.29 |
|---|---|
| [Spring] 의존성 주입 3가지 방법(생성자 주입을 사용하자) (0) | 2022.04.26 |
| [Spring] SOLID (좋은 객체 지향 설계의 5가지 원칙) (0) | 2022.04.19 |
| [Spring] 좋은 객체지향 프로그래밍이란? (0) | 2022.04.19 |
| [Spring] 스프링의 탄생과 개념 (0) | 2022.04.19 |
댓글